株式会社Ninjastars 技術系ブログ

「本質的安全を提供し、デジタル社会を進化させる!!!」

2019-03-08から1日間の記事一覧

Ghidra Tutorial + CTF・脆弱性診断 超入門 Reversing②

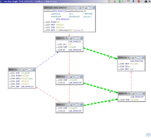
株式会社Ninastars 取締役:齊藤和輝前回に引き続きReversing編ではCTFや脆弱性診断においてのリバーシング技術の基本をお教えします。 今回の記事ではどういった思考でアセンブリを読んでいくのかということを詳細に書いていきます。 またGhidraのチュートリ…